Logo
Explore Help
Register Sign In
neoris/AvanzaCast
1
0
Fork 0
You've already forked AvanzaCast
Code Issues Pull Requests Actions Packages Projects Releases Wiki Activity
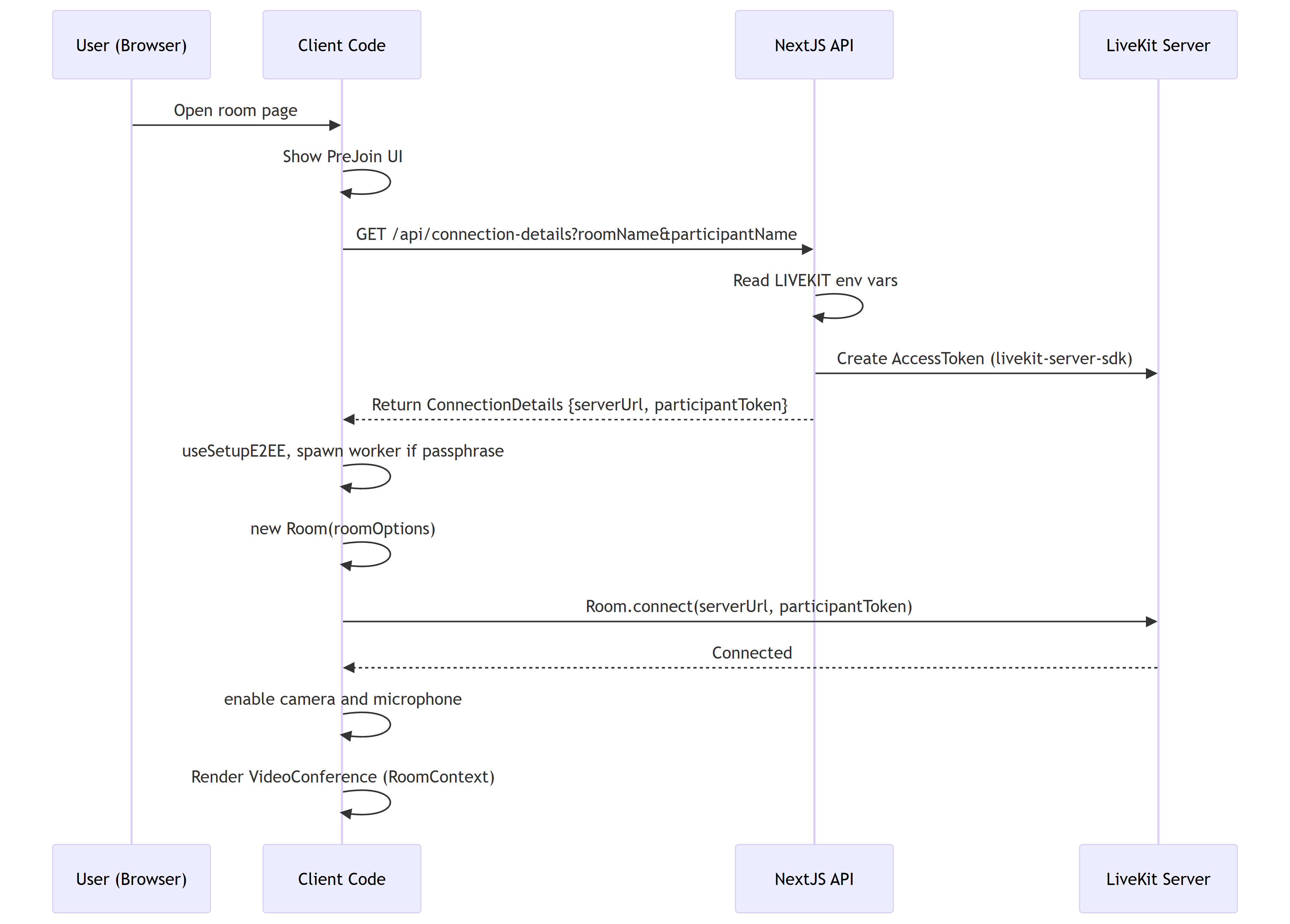
AvanzaCast/docs/sequence_livekit.png
Cesar Mendivil d162014030 feat: add session API routes, in-memory store, and E2E test utilities; update styles and refactor components for consistency
2025-11-21 21:09:14 -07:00

237 KiB
3600x2580px
Raw History

Powered by Gitea Version: 1.23.4 Page: 75ms Template: 3ms
English
Bahasa Indonesia Deutsch English Español Français Gaeilge Italiano Latviešu Magyar nyelv Nederlands Polski Português de Portugal Português do Brasil Suomi Svenska Türkçe Čeština Ελληνικά Български Русский Українська فارسی മലയാളം 日本語 简体中文 繁體中文(台灣) 繁體中文(香港) 한국어
Licenses API